MATPO: Multi-Agent Tool-Integrated Policy Optimization

Train Multiple Agent Roles Within a Single LLM via Reinforcement Learning.

Models Data Paper Github

GAIA Results
GAIA Results
FRAMES Results
FRAMES Results
WebWalkerQA Results
WebWalkerQA Results

MATPO Framework

MATPO allows planner and worker agents to coexist within a single LLM and be trained via RL, achieving an 18.38% relative improvement over single-agent baselines on GAIA-text, FRAMES, and WebWalker-QA.

News & Updates

  • [2025-Oct-08] MATPO-Qwen3-14B checkpoints and rollouts released
  • [2025-Oct-08] Code and training scripts released
  • [2025-Oct-06] Arxiv Paper released

Overview

MATPO (Multi-Agent Tool-Integrated Policy Optimization) is a novel reinforcement learning framework that enables training multiple specialized agent roles (planner and worker agents) within a single large language model.

The Problem

Current single-agent approaches for multi-turn tool-integrated planning face critical limitations:

  • Context Length Bottleneck: Tool responses (e.g., web scraping) consume excessive tokens, making long-range planning prohibitive
  • Noisy Tool Responses: Raw tool responses interfere with the model's attention and planning capabilities

Our Solution

MATPO introduces a multi-agent-in-one-model architecture where:

  • A planner-agent orchestrates high-level planning and delegates subtasks
  • Worker-agents handle specific browsing and search tasks with isolated contexts
  • Both roles are trained within a single LLM using role-specific prompts via reinforcement learning

Key Features

  • Multi-Agent-in-One-Model: Train planner and worker agents within a single LLM using role-specific system prompts
  • Principled Credit Assignment: Extends GRPO with theoretically grounded reward distribution across planner and worker rollouts
  • Easy Integration: Built on top of veRL, compatible with existing RL training frameworks
  • Robust Training: More stable learning curves compared to single-agent approaches, especially with noisy tool responses
  • Infrastructure Efficient: No need for deployment of separate models or additional rollout engines

MATPO Architecture

MATPO employs a hierarchical multi-agent framework where a single LLM serves multiple roles:

User Query → Planner Agent → Subtask 1 → Worker Agent → Result 1
                           → Subtask 2 → Worker Agent → Result 2
                           → ...
                           → Final Answer

Single-agent GRPO Framework MATPO Framework

Comparison between the rollout trajectories between the single-agent GRPO (top) and the multi-agent MATPO (bottom).

Multi-Agent Rollout Process

  1. Planner Agent:

    • Receives user query with planner-specific system prompt
    • Generates high-level plan and decomposes it into subtasks
    • Delegates subtasks to worker agents
    • Synthesizes worker responses into final answer
  2. Worker Agent:

    • Receives subtask with worker-specific system prompt
    • Performs multi-turn tool-integrated planning (search, scrape, analyze)
    • Returns summarized result to planner
    • Maintains isolated context to prevent token overflow
  3. Credit Assignment:

    • Final answer accuracy determines the reward
    • Reward is normalized across all planner-worker rollout groups
    • Gradient flows to both planner actions and worker actions proportionally

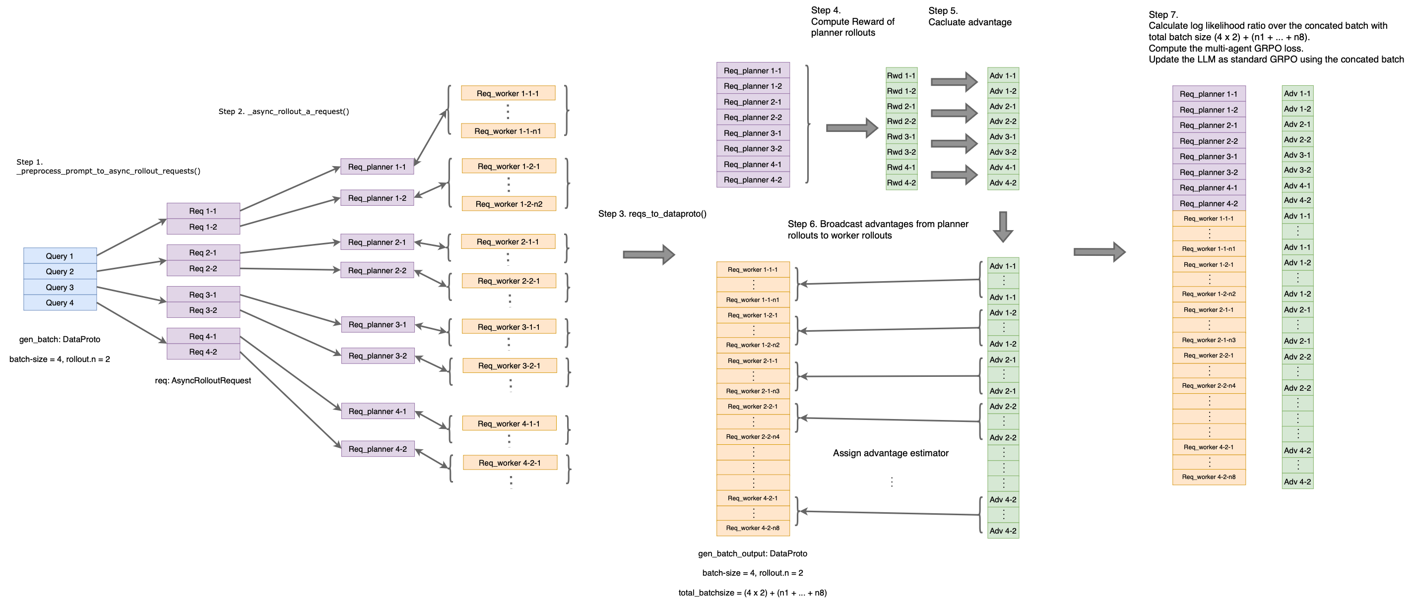
MATPO Framework

Visualization of MATPO implementation.

Quick Start

Prerequisites:

  • Python 3.10 or higher
  • CUDA 12.4+ (for GPU support)
  • 16 x (8 x 80G-A800) GPUs (for training with Qwen3-14B-base)

Clone the repository.

git clone https://github.com/mzf666/MATPO.git
cd MATPO

For prerequisites installation (CUDA, cuDNN, Apex), we recommend following the verl prerequisites guide which provides detailed instructions for:

  • CUDA: Version >= 12.4
  • cuDNN: Version >= 9.8.0
  • Apex

Setup environment and install dependencies.

conda create -n matpo python==3.10 -y
conda activate matpo
bash examples/sglang_multiturn/install.sh

Setup Node.js for Serper API support.

MCP (Model Context Protocol) requires Node.js to run MCP servers. Node.js version 18+ is recommended for optimal compatibility with MCP tools.

target_path=YOUR_TARGET_PATH

# Download Node.js binary (example for Linux x64)
wget https://nodejs.org/dist/v24.2.0/node-v24.2.0-linux-x64.tar.xz

# Extract to your target path
tar -xf node-v24.2.0-linux-x64.tar.xz -C $target_path

# Add to PATH
export NODEJS_HOME=$target_path/node-v24.2.0-linux-x64
export PATH=$NODEJS_HOME/bin:$PATH
export NODE_SHARED=$target_path/node-shared/node_modules
export PATH=$NODE_SHARED/.bin:$PATH

# Verify installation
node --version
npm --version

# Install serper mcp server
mkdir -p $target_path/node-shared
cd $target_path/node-shared
npm init -y
npm install serper-search-scrape-mcp-server

Configure the Node.js paths and HTTP / HTTPS proxies (if necessary) in the examples/sglang_multiturn/launch.sh script properly.

Download the training and testing datasets to the data directory. The prerpocessed datasets can be downloaded here.

Train a Qwen3-14B-base model with MATPO on the MuSiQue dataset and evaluate on the GAIA-text datasets:

# tested on 16 x (8 x 80G-A800) nodes

export SERPER_API_KEY="YOUR_SERPER_API_KEY" && \
export OPENAI_API_KEY="YOUR_OPENAI_API_KEY" && \
export WANDB_API_KEY="YOUR_WANDB_API_KEY" && \
export SINGLENODE=true && \
export RAY_DEBUG=legacy && \
export HYDRA_FULL_ERROR=1 && \
source YOUR_CONDA_PATH activate matpo && \
cd YOUR_PROJECT_PATH && \
bash examples/sglang_multiturn/launch.sh \
    examples/sglang_multiturn/qwen3-14b_musique_MATPO.sh

Experiments and Results

Main Results

MATPO consistently outperforms single-agent GRPO baselines across all benchmarks:

Method GAIA-text WebWalkerQA FRAMES Relative Average Improvement
Single-Agent GRPO 32.16% 30.14% 56.22% -
MATPO (Ours) 42.60% 33.00% 63.64% +18.38%

Training Configuration

  • Base Model: Qwen3-14B-base
  • Training Dataset: Filtered MuSiQue dataset.
  • Training Steps: 180 steps
  • Rollouts per Query: 8 (for group normalization)
  • Reward Function: 0.9 × accuracy + 0.1 × tool_format_reward

Model Checkpoints and Rollouts

We release the trained Qwen3-14B-base model checkpoints at the 180th training step of both single-agent GRPO and MATPO.

The associated model rollouts across various training steps can be found here.

Key Findings

  • More Stable Training: MATPO exhibits more stable learning curves and avoids catastrophic performance drops observed in single-agent training

  • Robustness to Noise: Multi-agent decomposition effectively isolates noisy tool responses, preventing them from interfering with high-level planning

  • Better Credit Assignment: Principled reward distribution across planner and worker rollouts leads to more effective learning

Practical Implementation Tips

Based on our experiments, we recommend:

  • Final Summary: Final summaries from worker agents are critical for clean planner-worker interfaces
  • Query Recap: Recapping original user query in worker prompt significantly improves performance
  • URL Blocking: Remember to blocking HuggingFace search results to avoid data leakage

Citation

If you find MATPO helpful in your research, please consider citing our paper:

@misc{mo2025multiagenttoolintegratedpolicyoptimization,
      title={Multi-Agent Tool-Integrated Policy Optimization}, 
      author={Zhanfeng Mo and Xingxuan Li and Yuntao Chen and Lidong Bing},
      year={2025},
      eprint={2510.04678},
      archivePrefix={arXiv},
      primaryClass={cs.CL},
      url={https://arxiv.org/abs/2510.04678}, 
}

Acknowledgments

We would like to thank:

  • VolcEngine for developing and open-sourcing veRL, the RL training framework that powers MATPO
  • Alibaba Cloud for the Qwen3 model series
  • Google for the Serper API that enables web search capabilities
  • The authors of GAIA, WebWalkerQA, FRAMES, and MuSiQue datasets
  • The open-source community for valuable feedback and contributions

FAQ

Q: What's the difference between MATPO and traditional multi-agent systems?

MATPO uses a single LLM to play multiple agent roles via different system prompts, rather than deploying separate models. This offers:

  • Lower infrastructure complexity
  • Better parameter efficiency
  • Easier deployment and maintenance
  • Compatible with existing RL frameworks
Q: Can I use MATPO with models other than Qwen3?

Yes! MATPO is model-agnostic. You can use any decoder-only LLM that supports tool calling and multi-turn conversations. We've tested with Qwen3-14B-base, but models like Llama 3, Mistral, or other reasoning-capable LLMs should work.

Q: How many GPUs do I need for training?

For Qwen3-14B-base, we recommend:

  • Training: 8x A100/A800 GPUs (80GB)
  • Inference: 1-2x A100/A800 GPUs (40GB/80GB)
Q: How does MATPO handle credit assignment?

MATPO extends GRPO with principled credit assignment:

  1. The planner's final answer determines the accuracy reward
  2. This reward is normalized across all rollouts in a group
  3. Gradients flow proportionally to both planner and worker actions
  4. Worker agents receive the same advantage value as their parent planner rollout

See our paper for more details.

Q: Can I use MATPO for tasks other than web search?

Absolutely! While our paper focuses on web search, MATPO's framework is general. You can extend it to:

  • Code generation with execution feedback
  • Scientific reasoning with calculator tools
  • Data analysis with pandas/SQL tools
  • Any multi-turn task with verifiable rewards
Q: How stable is MATPO training compared to single-agent RL?

MATPO is significantly more stable. Our experiments show:

  • Single-agent GRPO often suffers catastrophic drops after step 120
  • MATPO maintains steady improvement throughout training
  • Multi-agent structure isolates noisy tool responses, preventing interference

See Figure 4 in our paper for training curves.

Q: Do I need to block HuggingFace URLs during training?

For research integrity, yes - especially if your evaluation benchmarks are hosted on HuggingFace. This prevents models from "cheating" by finding ground-truth answers online.

For production systems with no data leakage concerns, this is optional.


Star ⭐ this repository if you find it helpful!

Downloads last month
1
Safetensors
Model size
15B params
Tensor type
BF16
·
Inference Providers NEW
This model isn't deployed by any Inference Provider. 🙋 Ask for provider support

Model tree for veggiebird/MATPO-single-agent-14b

Quantizations
2 models

Paper for veggiebird/MATPO-single-agent-14b