Datasets:
dataset stringclasses 2 values | data_source stringclasses 1 value | prompt listlengths 2 2 | ability stringclasses 1 value | reward_model dict | extra_info dict |
|---|---|---|---|---|---|
musique_train | musique_train | [
{
"content": "\nIn this environment you have access to a set of tools you can use to answer the user's question.\n\nYou only have access to the tools provided below. You can only use one tool per message, and will receive the result of that tool in the user's next response. You use tools step-by-step to accompl... | qa | {
"ground_truth": "1994",
"style": "rule"
} | {
"answer": "1994",
"evidence_list": [],
"index": 1,
"need_tools_kwargs": true,
"question": "What year saw the creation of the region where the county of Hertfordshire is located?",
"question_type": "inference_query",
"split": "test",
"tools_kwargs": {
"google_search": {
"create_kwargs": {
"ground_truth": "1994"
}
},
"scrape": {
"create_kwargs": {
"ground_truth": "1994"
}
}
}
} |
musique_train | musique_train | [
{
"content": "\nIn this environment you have access to a set of tools you can use to answer the user's question.\n\nYou only have access to the tools provided below. You can only use one tool per message, and will receive the result of that tool in the user's next response. You use tools step-by-step to accompl... | qa | {
"ground_truth": "1999",
"style": "rule"
} | {
"answer": "1999",
"evidence_list": [],
"index": 2,
"need_tools_kwargs": true,
"question": "When was the abolishment of the studio that distributed The Game?",
"question_type": "inference_query",
"split": "test",
"tools_kwargs": {
"google_search": {
"create_kwargs": {
"ground_truth": "1999"
}
},
"scrape": {
"create_kwargs": {
"ground_truth": "1999"
}
}
}
} |
musique_train | musique_train | [
{
"content": "\nIn this environment you have access to a set of tools you can use to answer the user's question.\n\nYou only have access to the tools provided below. You can only use one tool per message, and will receive the result of that tool in the user's next response. You use tools step-by-step to accompl... | qa | {
"ground_truth": "Copenhagen",
"style": "rule"
} | {
"answer": "Copenhagen",
"evidence_list": [],
"index": 7,
"need_tools_kwargs": true,
"question": "Where did the Baldevins bryllup director die?",
"question_type": "inference_query",
"split": "test",
"tools_kwargs": {
"google_search": {
"create_kwargs": {
"ground_truth": "Copenhagen"
}
},
"scrape": {
"create_kwargs": {
"ground_truth": "Copenhagen"
}
}
}
} |
musique_train | musique_train | [
{
"content": "\nIn this environment you have access to a set of tools you can use to answer the user's question.\n\nYou only have access to the tools provided below. You can only use one tool per message, and will receive the result of that tool in the user's next response. You use tools step-by-step to accompl... | qa | {
"ground_truth": "Saint Petersburg",
"style": "rule"
} | {
"answer": "Saint Petersburg",
"evidence_list": [],
"index": 9,
"need_tools_kwargs": true,
"question": "Which major Russian city borders the body of water in which Saaremaa is located?",
"question_type": "inference_query",
"split": "test",
"tools_kwargs": {
"google_search": {
"create_kwargs": {
"ground_truth": "Saint Petersburg"
}
},
"scrape": {
"create_kwargs": {
"ground_truth": "Saint Petersburg"
}
}
}
} |
musique_train | musique_train | [
{
"content": "\nIn this environment you have access to a set of tools you can use to answer the user's question.\n\nYou only have access to the tools provided below. You can only use one tool per message, and will receive the result of that tool in the user's next response. You use tools step-by-step to accompl... | qa | {
"ground_truth": "1822",
"style": "rule"
} | {
"answer": "1822",
"evidence_list": [],
"index": 10,
"need_tools_kwargs": true,
"question": "When was the employer of John J. Collins established?",
"question_type": "inference_query",
"split": "test",
"tools_kwargs": {
"google_search": {
"create_kwargs": {
"ground_truth": "1822"
}
},
"scrape": {
"create_kwargs": {
"ground_truth": "1822"
}
}
}
} |
musique_train | musique_train | [
{
"content": "\nIn this environment you have access to a set of tools you can use to answer the user's question.\n\nYou only have access to the tools provided below. You can only use one tool per message, and will receive the result of that tool in the user's next response. You use tools step-by-step to accompl... | qa | {
"ground_truth": "1878",
"style": "rule"
} | {
"answer": "1878",
"evidence_list": [],
"index": 14,
"need_tools_kwargs": true,
"question": "In what year was the author of The Insider's Guide to the Colleges established?",
"question_type": "inference_query",
"split": "test",
"tools_kwargs": {
"google_search": {
"create_kwargs": {
"ground_truth": "1878"
}
},
"scrape": {
"create_kwargs": {
"ground_truth": "1878"
}
}
}
} |
musique_train | musique_train | [
{
"content": "\nIn this environment you have access to a set of tools you can use to answer the user's question.\n\nYou only have access to the tools provided below. You can only use one tool per message, and will receive the result of that tool in the user's next response. You use tools step-by-step to accompl... | qa | {
"ground_truth": "Northwestern's School of Communication",
"style": "rule"
} | {
"answer": "Northwestern's School of Communication",
"evidence_list": [],
"index": 17,
"need_tools_kwargs": true,
"question": "Where did the director who provided the lyrics to A Time for Singing attend school?",
"question_type": "inference_query",
"split": "test",
"tools_kwargs": {
"google_search": {
"create_kwargs": {
"ground_truth": "Northwestern's School of Communication"
}
},
"scrape": {
"create_kwargs": {
"ground_truth": "Northwestern's School of Communication"
}
}
}
} |
musique_train | musique_train | [
{
"content": "\nIn this environment you have access to a set of tools you can use to answer the user's question.\n\nYou only have access to the tools provided below. You can only use one tool per message, and will receive the result of that tool in the user's next response. You use tools step-by-step to accompl... | qa | {
"ground_truth": "Italian",
"style": "rule"
} | {
"answer": "Italian",
"evidence_list": [],
"index": 32,
"need_tools_kwargs": true,
"question": "What languages are spoken, written or signed by the person the Schiff test is named after?",
"question_type": "inference_query",
"split": "test",
"tools_kwargs": {
"google_search": {
"create_kwargs": {
"ground_truth": "Italian"
}
},
"scrape": {
"create_kwargs": {
"ground_truth": "Italian"
}
}
}
} |
musique_train | musique_train | [
{
"content": "\nIn this environment you have access to a set of tools you can use to answer the user's question.\n\nYou only have access to the tools provided below. You can only use one tool per message, and will receive the result of that tool in the user's next response. You use tools step-by-step to accompl... | qa | {
"ground_truth": "Italian",
"style": "rule"
} | {
"answer": "Italian",
"evidence_list": [],
"index": 36,
"need_tools_kwargs": true,
"question": "What is the language for the person who translated Plato's work to Latin?",
"question_type": "inference_query",
"split": "test",
"tools_kwargs": {
"google_search": {
"create_kwargs": {
"ground_truth": "Italian"
}
},
"scrape": {
"create_kwargs": {
"ground_truth": "Italian"
}
}
}
} |
musique_train | musique_train | [
{
"content": "\nIn this environment you have access to a set of tools you can use to answer the user's question.\n\nYou only have access to the tools provided below. You can only use one tool per message, and will receive the result of that tool in the user's next response. You use tools step-by-step to accompl... | qa | {
"ground_truth": "President John Hancock",
"style": "rule"
} | {
"answer": "President John Hancock",
"evidence_list": [],
"index": 38,
"need_tools_kwargs": true,
"question": "Who was the president of the body that petitioned the king of England to recognize the rights of colonists when the declaration of independence was adopted?",
"question_type": "inference_query",
"split": "test",
"tools_kwargs": {
"google_search": {
"create_kwargs": {
"ground_truth": "President John Hancock"
}
},
"scrape": {
"create_kwargs": {
"ground_truth": "President John Hancock"
}
}
}
} |
musique_train | musique_train | [
{
"content": "\nIn this environment you have access to a set of tools you can use to answer the user's question.\n\nYou only have access to the tools provided below. You can only use one tool per message, and will receive the result of that tool in the user's next response. You use tools step-by-step to accompl... | qa | {
"ground_truth": "2007",
"style": "rule"
} | {
"answer": "2007",
"evidence_list": [],
"index": 41,
"need_tools_kwargs": true,
"question": "In what year did France host the finals of the competition featuring Samoa for going on 30 years?",
"question_type": "inference_query",
"split": "test",
"tools_kwargs": {
"google_search": {
"create_kwargs": {
"ground_truth": "2007"
}
},
"scrape": {
"create_kwargs": {
"ground_truth": "2007"
}
}
}
} |
musique_train | musique_train | [
{
"content": "\nIn this environment you have access to a set of tools you can use to answer the user's question.\n\nYou only have access to the tools provided below. You can only use one tool per message, and will receive the result of that tool in the user's next response. You use tools step-by-step to accompl... | qa | {
"ground_truth": "2001",
"style": "rule"
} | {
"answer": "2001",
"evidence_list": [],
"index": 42,
"need_tools_kwargs": true,
"question": "In which year did the publisher of Roald Dahl's Guide to Railway Safety cease to exist?",
"question_type": "inference_query",
"split": "test",
"tools_kwargs": {
"google_search": {
"create_kwargs": {
"ground_truth": "2001"
}
},
"scrape": {
"create_kwargs": {
"ground_truth": "2001"
}
}
}
} |
musique_train | musique_train | [
{
"content": "\nIn this environment you have access to a set of tools you can use to answer the user's question.\n\nYou only have access to the tools provided below. You can only use one tool per message, and will receive the result of that tool in the user's next response. You use tools step-by-step to accompl... | qa | {
"ground_truth": "1998",
"style": "rule"
} | {
"answer": "1998",
"evidence_list": [],
"index": 43,
"need_tools_kwargs": true,
"question": "When was the inception of the company that released Poptropica?",
"question_type": "inference_query",
"split": "test",
"tools_kwargs": {
"google_search": {
"create_kwargs": {
"ground_truth": "1998"
}
},
"scrape": {
"create_kwargs": {
"ground_truth": "1998"
}
}
}
} |
musique_train | musique_train | [
{
"content": "\nIn this environment you have access to a set of tools you can use to answer the user's question.\n\nYou only have access to the tools provided below. You can only use one tool per message, and will receive the result of that tool in the user's next response. You use tools step-by-step to accompl... | qa | {
"ground_truth": "comune",
"style": "rule"
} | {
"answer": "comune",
"evidence_list": [],
"index": 49,
"need_tools_kwargs": true,
"question": "What type of community is the municipality where Norbert Pfretzschner died, an instance of?",
"question_type": "inference_query",
"split": "test",
"tools_kwargs": {
"google_search": {
"create_kwargs": {
"ground_truth": "comune"
}
},
"scrape": {
"create_kwargs": {
"ground_truth": "comune"
}
}
}
} |
musique_train | musique_train | [
{
"content": "\nIn this environment you have access to a set of tools you can use to answer the user's question.\n\nYou only have access to the tools provided below. You can only use one tool per message, and will receive the result of that tool in the user's next response. You use tools step-by-step to accompl... | qa | {
"ground_truth": "American Civil War",
"style": "rule"
} | {
"answer": "American Civil War",
"evidence_list": [],
"index": 53,
"need_tools_kwargs": true,
"question": "What conflict involved the most famous Confederacy army?",
"question_type": "inference_query",
"split": "test",
"tools_kwargs": {
"google_search": {
"create_kwargs": {
"ground_truth": "American Civil War"
}
},
"scrape": {
"create_kwargs": {
"ground_truth": "American Civil War"
}
}
}
} |
musique_train | musique_train | [
{
"content": "\nIn this environment you have access to a set of tools you can use to answer the user's question.\n\nYou only have access to the tools provided below. You can only use one tool per message, and will receive the result of that tool in the user's next response. You use tools step-by-step to accompl... | qa | {
"ground_truth": "Tân Sơn Nhất International Airport",
"style": "rule"
} | {
"answer": "Tân Sơn Nhất International Airport",
"evidence_list": [],
"index": 54,
"need_tools_kwargs": true,
"question": "What is the name of the airport in the city where the torch event was held in Vietnam?",
"question_type": "inference_query",
"split": "test",
"tools_kwargs": {
"google_search": {
"create_kwargs": {
"ground_truth": "Tân Sơn Nhất International Airport"
}
},
"scrape": {
"create_kwargs": {
"ground_truth": "Tân Sơn Nhất International Airport"
}
}
}
} |
musique_train | musique_train | [
{
"content": "\nIn this environment you have access to a set of tools you can use to answer the user's question.\n\nYou only have access to the tools provided below. You can only use one tool per message, and will receive the result of that tool in the user's next response. You use tools step-by-step to accompl... | qa | {
"ground_truth": "1980",
"style": "rule"
} | {
"answer": "1980",
"evidence_list": [],
"index": 57,
"need_tools_kwargs": true,
"question": "What year was the end of the manufacturer of the White armored car?",
"question_type": "inference_query",
"split": "test",
"tools_kwargs": {
"google_search": {
"create_kwargs": {
"ground_truth": "1980"
}
},
"scrape": {
"create_kwargs": {
"ground_truth": "1980"
}
}
}
} |
musique_train | musique_train | [
{
"content": "\nIn this environment you have access to a set of tools you can use to answer the user's question.\n\nYou only have access to the tools provided below. You can only use one tool per message, and will receive the result of that tool in the user's next response. You use tools step-by-step to accompl... | qa | {
"ground_truth": "college of the University of Cambridge",
"style": "rule"
} | {
"answer": "college of the University of Cambridge",
"evidence_list": [],
"index": 59,
"need_tools_kwargs": true,
"question": "What university is Anthony Marten's college part of?",
"question_type": "inference_query",
"split": "test",
"tools_kwargs": {
"google_search": {
"create_kwargs": {
"ground_truth": "college of the University of Cambridge"
}
},
"scrape": {
"create_kwargs": {
"ground_truth": "college of the University of Cambridge"
}
}
}
} |
musique_train | musique_train | [
{
"content": "\nIn this environment you have access to a set of tools you can use to answer the user's question.\n\nYou only have access to the tools provided below. You can only use one tool per message, and will receive the result of that tool in the user's next response. You use tools step-by-step to accompl... | qa | {
"ground_truth": "college of the University of Cambridge",
"style": "rule"
} | {
"answer": "college of the University of Cambridge",
"evidence_list": [],
"index": 61,
"need_tools_kwargs": true,
"question": "What university is the college attended by Roland Moyle part of?",
"question_type": "inference_query",
"split": "test",
"tools_kwargs": {
"google_search": {
"create_kwargs": {
"ground_truth": "college of the University of Cambridge"
}
},
"scrape": {
"create_kwargs": {
"ground_truth": "college of the University of Cambridge"
}
}
}
} |
musique_train | musique_train | [
{
"content": "\nIn this environment you have access to a set of tools you can use to answer the user's question.\n\nYou only have access to the tools provided below. You can only use one tool per message, and will receive the result of that tool in the user's next response. You use tools step-by-step to accompl... | qa | {
"ground_truth": "Hindi",
"style": "rule"
} | {
"answer": "Hindi",
"evidence_list": [],
"index": 72,
"need_tools_kwargs": true,
"question": "What language is used by the director of Thenum Vayambum?",
"question_type": "inference_query",
"split": "test",
"tools_kwargs": {
"google_search": {
"create_kwargs": {
"ground_truth": "Hindi"
}
},
"scrape": {
"create_kwargs": {
"ground_truth": "Hindi"
}
}
}
} |
musique_train | musique_train | [
{
"content": "\nIn this environment you have access to a set of tools you can use to answer the user's question.\n\nYou only have access to the tools provided below. You can only use one tool per message, and will receive the result of that tool in the user's next response. You use tools step-by-step to accompl... | qa | {
"ground_truth": "Al Saud",
"style": "rule"
} | {
"answer": "Al Saud",
"evidence_list": [],
"index": 76,
"need_tools_kwargs": true,
"question": "What is the family of the current leader of Saudi Arabia?",
"question_type": "inference_query",
"split": "test",
"tools_kwargs": {
"google_search": {
"create_kwargs": {
"ground_truth": "Al Saud"
}
},
"scrape": {
"create_kwargs": {
"ground_truth": "Al Saud"
}
}
}
} |
musique_train | musique_train | [
{
"content": "\nIn this environment you have access to a set of tools you can use to answer the user's question.\n\nYou only have access to the tools provided below. You can only use one tool per message, and will receive the result of that tool in the user's next response. You use tools step-by-step to accompl... | qa | {
"ground_truth": "Italian",
"style": "rule"
} | {
"answer": "Italian",
"evidence_list": [],
"index": 82,
"need_tools_kwargs": true,
"question": "What was the language of the designer of Sacro Cuore di Cristo Re?",
"question_type": "inference_query",
"split": "test",
"tools_kwargs": {
"google_search": {
"create_kwargs": {
"ground_truth": "Italian"
}
},
"scrape": {
"create_kwargs": {
"ground_truth": "Italian"
}
}
}
} |
musique_train | musique_train | [
{
"content": "\nIn this environment you have access to a set of tools you can use to answer the user's question.\n\nYou only have access to the tools provided below. You can only use one tool per message, and will receive the result of that tool in the user's next response. You use tools step-by-step to accompl... | qa | {
"ground_truth": "Thomas Woodrow Wilson",
"style": "rule"
} | {
"answer": "Thomas Woodrow Wilson",
"evidence_list": [],
"index": 84,
"need_tools_kwargs": true,
"question": "Who was President of the U.S. following the event which was preceded by Joseph Schumpeter and Norman Angell's most prolific writing ?",
"question_type": "inference_query",
"split": "test",
"tools_kwargs": {
"google_search": {
"create_kwargs": {
"ground_truth": "Thomas Woodrow Wilson"
}
},
"scrape": {
"create_kwargs": {
"ground_truth": "Thomas Woodrow Wilson"
}
}
}
} |
musique_train | musique_train | [
{
"content": "\nIn this environment you have access to a set of tools you can use to answer the user's question.\n\nYou only have access to the tools provided below. You can only use one tool per message, and will receive the result of that tool in the user's next response. You use tools step-by-step to accompl... | qa | {
"ground_truth": "1954",
"style": "rule"
} | {
"answer": "1954",
"evidence_list": [],
"index": 85,
"need_tools_kwargs": true,
"question": "When did Tito first visit the person who laid claim to Eritrea and Italian Somaliland in a letter to Franklin D. Roosevelt?",
"question_type": "inference_query",
"split": "test",
"tools_kwargs": {
"google_search": {
"create_kwargs": {
"ground_truth": "1954"
}
},
"scrape": {
"create_kwargs": {
"ground_truth": "1954"
}
}
}
} |
musique_train | musique_train | [
{
"content": "\nIn this environment you have access to a set of tools you can use to answer the user's question.\n\nYou only have access to the tools provided below. You can only use one tool per message, and will receive the result of that tool in the user's next response. You use tools step-by-step to accompl... | qa | {
"ground_truth": "Cosima Wagner",
"style": "rule"
} | {
"answer": "Cosima Wagner",
"evidence_list": [],
"index": 89,
"need_tools_kwargs": true,
"question": "Who is the child of Liszt's mistress?",
"question_type": "inference_query",
"split": "test",
"tools_kwargs": {
"google_search": {
"create_kwargs": {
"ground_truth": "Cosima Wagner"
}
},
"scrape": {
"create_kwargs": {
"ground_truth": "Cosima Wagner"
}
}
}
} |
musique_train | musique_train | [
{
"content": "\nIn this environment you have access to a set of tools you can use to answer the user's question.\n\nYou only have access to the tools provided below. You can only use one tool per message, and will receive the result of that tool in the user's next response. You use tools step-by-step to accompl... | qa | {
"ground_truth": "2003",
"style": "rule"
} | {
"answer": "2003",
"evidence_list": [],
"index": 91,
"need_tools_kwargs": true,
"question": "When was the record label for Lovely Creatures created?",
"question_type": "inference_query",
"split": "test",
"tools_kwargs": {
"google_search": {
"create_kwargs": {
"ground_truth": "2003"
}
},
"scrape": {
"create_kwargs": {
"ground_truth": "2003"
}
}
}
} |
musique_train | musique_train | [
{
"content": "\nIn this environment you have access to a set of tools you can use to answer the user's question.\n\nYou only have access to the tools provided below. You can only use one tool per message, and will receive the result of that tool in the user's next response. You use tools step-by-step to accompl... | qa | {
"ground_truth": "1824",
"style": "rule"
} | {
"answer": "1824",
"evidence_list": [],
"index": 93,
"need_tools_kwargs": true,
"question": "When did the institute that gives out the Elliott Cresson Medal award open?",
"question_type": "inference_query",
"split": "test",
"tools_kwargs": {
"google_search": {
"create_kwargs": {
"ground_truth": "1824"
}
},
"scrape": {
"create_kwargs": {
"ground_truth": "1824"
}
}
}
} |
musique_train | musique_train | [
{
"content": "\nIn this environment you have access to a set of tools you can use to answer the user's question.\n\nYou only have access to the tools provided below. You can only use one tool per message, and will receive the result of that tool in the user's next response. You use tools step-by-step to accompl... | qa | {
"ground_truth": "1999",
"style": "rule"
} | {
"answer": "1999",
"evidence_list": [],
"index": 94,
"need_tools_kwargs": true,
"question": "What year did the company that built K200 KIFV dissolve?",
"question_type": "inference_query",
"split": "test",
"tools_kwargs": {
"google_search": {
"create_kwargs": {
"ground_truth": "1999"
}
},
"scrape": {
"create_kwargs": {
"ground_truth": "1999"
}
}
}
} |
musique_train | musique_train | [
{
"content": "\nIn this environment you have access to a set of tools you can use to answer the user's question.\n\nYou only have access to the tools provided below. You can only use one tool per message, and will receive the result of that tool in the user's next response. You use tools step-by-step to accompl... | qa | {
"ground_truth": "House of Hohenzollern",
"style": "rule"
} | {
"answer": "House of Hohenzollern",
"evidence_list": [],
"index": 103,
"need_tools_kwargs": true,
"question": "What family does the mother of Louise of Great Britain belong to?",
"question_type": "inference_query",
"split": "test",
"tools_kwargs": {
"google_search": {
"create_kwargs": {
"ground_truth": "House of Hohenzollern"
}
},
"scrape": {
"create_kwargs": {
"ground_truth": "House of Hohenzollern"
}
}
}
} |
musique_train | musique_train | [
{
"content": "\nIn this environment you have access to a set of tools you can use to answer the user's question.\n\nYou only have access to the tools provided below. You can only use one tool per message, and will receive the result of that tool in the user's next response. You use tools step-by-step to accompl... | qa | {
"ground_truth": "House of Hohenzollern",
"style": "rule"
} | {
"answer": "House of Hohenzollern",
"evidence_list": [],
"index": 110,
"need_tools_kwargs": true,
"question": "Which family is the mother of Anne, Princess Royal and Princess of Orange's a member of?",
"question_type": "inference_query",
"split": "test",
"tools_kwargs": {
"google_search": {
"create_kwargs": {
"ground_truth": "House of Hohenzollern"
}
},
"scrape": {
"create_kwargs": {
"ground_truth": "House of Hohenzollern"
}
}
}
} |
musique_train | musique_train | [
{
"content": "\nIn this environment you have access to a set of tools you can use to answer the user's question.\n\nYou only have access to the tools provided below. You can only use one tool per message, and will receive the result of that tool in the user's next response. You use tools step-by-step to accompl... | qa | {
"ground_truth": "Jefferson",
"style": "rule"
} | {
"answer": "Jefferson",
"evidence_list": [],
"index": 111,
"need_tools_kwargs": true,
"question": "Who was the first president from the party following the Anti-Administration Party?",
"question_type": "inference_query",
"split": "test",
"tools_kwargs": {
"google_search": {
"create_kwargs": {
"ground_truth": "Jefferson"
}
},
"scrape": {
"create_kwargs": {
"ground_truth": "Jefferson"
}
}
}
} |
musique_train | musique_train | [
{
"content": "\nIn this environment you have access to a set of tools you can use to answer the user's question.\n\nYou only have access to the tools provided below. You can only use one tool per message, and will receive the result of that tool in the user's next response. You use tools step-by-step to accompl... | qa | {
"ground_truth": "1823 to 1826",
"style": "rule"
} | {
"answer": "1823 to 1826",
"evidence_list": [],
"index": 113,
"need_tools_kwargs": true,
"question": "During what years did Frédéric take lessons at the academy where Chopin's father once had a teaching position?",
"question_type": "inference_query",
"split": "test",
"tools_kwargs": {
"google_search": {
"create_kwargs": {
"ground_truth": "1823 to 1826"
}
},
"scrape": {
"create_kwargs": {
"ground_truth": "1823 to 1826"
}
}
}
} |
musique_train | musique_train | [
{
"content": "\nIn this environment you have access to a set of tools you can use to answer the user's question.\n\nYou only have access to the tools provided below. You can only use one tool per message, and will receive the result of that tool in the user's next response. You use tools step-by-step to accompl... | qa | {
"ground_truth": "1985",
"style": "rule"
} | {
"answer": "1985",
"evidence_list": [],
"index": 115,
"need_tools_kwargs": true,
"question": "In what year did the agency that maintains the Presidential Library system become independent?",
"question_type": "inference_query",
"split": "test",
"tools_kwargs": {
"google_search": {
"create_kwargs": {
"ground_truth": "1985"
}
},
"scrape": {
"create_kwargs": {
"ground_truth": "1985"
}
}
}
} |
musique_train | musique_train | [
{
"content": "\nIn this environment you have access to a set of tools you can use to answer the user's question.\n\nYou only have access to the tools provided below. You can only use one tool per message, and will receive the result of that tool in the user's next response. You use tools step-by-step to accompl... | qa | {
"ground_truth": "1999",
"style": "rule"
} | {
"answer": "1999",
"evidence_list": [],
"index": 116,
"need_tools_kwargs": true,
"question": "In what year did the South Korean car manufacturer that purchased the factor in 1995 dissolve?",
"question_type": "inference_query",
"split": "test",
"tools_kwargs": {
"google_search": {
"create_kwargs": {
"ground_truth": "1999"
}
},
"scrape": {
"create_kwargs": {
"ground_truth": "1999"
}
}
}
} |
musique_train | musique_train | [
{
"content": "\nIn this environment you have access to a set of tools you can use to answer the user's question.\n\nYou only have access to the tools provided below. You can only use one tool per message, and will receive the result of that tool in the user's next response. You use tools step-by-step to accompl... | qa | {
"ground_truth": "Transamerica Pyramid",
"style": "rule"
} | {
"answer": "Transamerica Pyramid",
"evidence_list": [],
"index": 117,
"need_tools_kwargs": true,
"question": "What was a notable work of the Chet Holifield Federal Building designer?",
"question_type": "inference_query",
"split": "test",
"tools_kwargs": {
"google_search": {
"create_kwargs": {
"ground_truth": "Transamerica Pyramid"
}
},
"scrape": {
"create_kwargs": {
"ground_truth": "Transamerica Pyramid"
}
}
}
} |
musique_train | musique_train | [
{
"content": "\nIn this environment you have access to a set of tools you can use to answer the user's question.\n\nYou only have access to the tools provided below. You can only use one tool per message, and will receive the result of that tool in the user's next response. You use tools step-by-step to accompl... | qa | {
"ground_truth": "Warsaw University",
"style": "rule"
} | {
"answer": "Warsaw University",
"evidence_list": [],
"index": 118,
"need_tools_kwargs": true,
"question": "What establishment today contains what was known as the place Chopin's father got a teaching position during that time?",
"question_type": "inference_query",
"split": "test",
"tools_kwargs": {
"google_search": {
"create_kwargs": {
"ground_truth": "Warsaw University"
}
},
"scrape": {
"create_kwargs": {
"ground_truth": "Warsaw University"
}
}
}
} |
musique_train | musique_train | [
{
"content": "\nIn this environment you have access to a set of tools you can use to answer the user's question.\n\nYou only have access to the tools provided below. You can only use one tool per message, and will receive the result of that tool in the user's next response. You use tools step-by-step to accompl... | qa | {
"ground_truth": "1993",
"style": "rule"
} | {
"answer": "1993",
"evidence_list": [],
"index": 120,
"need_tools_kwargs": true,
"question": "When did the sports team that Junior Félix played for win their last World Series?",
"question_type": "inference_query",
"split": "test",
"tools_kwargs": {
"google_search": {
"create_kwargs": {
"ground_truth": "1993"
}
},
"scrape": {
"create_kwargs": {
"ground_truth": "1993"
}
}
}
} |
MATPO: Multi-Agent Tool-Integrated Policy Optimization
Train Multiple Agent Roles Within a Single LLM via Reinforcement Learning.
![]() GAIA Results |
![]() FRAMES Results |
![]() WebWalkerQA Results |
MATPO allows planner and worker agents to coexist within a single LLM and be trained via RL, achieving an 18.38% relative improvement over single-agent baselines on GAIA-text, FRAMES, and WebWalker-QA.
News & Updates
- [2025-Oct-08] MATPO-Qwen3-14B checkpoints and rollouts released
- [2025-Oct-08] Code and training scripts released
- [2025-Oct-06] Arxiv Paper released
Overview
MATPO (Multi-Agent Tool-Integrated Policy Optimization) is a novel reinforcement learning framework that enables training multiple specialized agent roles (planner and worker agents) within a single large language model.
The Problem
Current single-agent approaches for multi-turn tool-integrated planning face critical limitations:
- Context Length Bottleneck: Tool responses (e.g., web scraping) consume excessive tokens, making long-range planning prohibitive
- Noisy Tool Responses: Raw tool responses interfere with the model's attention and planning capabilities
Our Solution
MATPO introduces a multi-agent-in-one-model architecture where:
- A planner-agent orchestrates high-level planning and delegates subtasks
- Worker-agents handle specific browsing and search tasks with isolated contexts
- Both roles are trained within a single LLM using role-specific prompts via reinforcement learning
Key Features
- Multi-Agent-in-One-Model: Train planner and worker agents within a single LLM using role-specific system prompts
- Principled Credit Assignment: Extends GRPO with theoretically grounded reward distribution across planner and worker rollouts
- Easy Integration: Built on top of veRL, compatible with existing RL training frameworks
- Robust Training: More stable learning curves compared to single-agent approaches, especially with noisy tool responses
- Infrastructure Efficient: No need for deployment of separate models or additional rollout engines
MATPO Architecture
MATPO employs a hierarchical multi-agent framework where a single LLM serves multiple roles:
User Query → Planner Agent → Subtask 1 → Worker Agent → Result 1
→ Subtask 2 → Worker Agent → Result 2
→ ...
→ Final Answer
Comparison between the rollout trajectories between the single-agent GRPO (top) and the multi-agent MATPO (bottom).
Multi-Agent Rollout Process
Planner Agent:
- Receives user query with planner-specific system prompt
- Generates high-level plan and decomposes it into subtasks
- Delegates subtasks to worker agents
- Synthesizes worker responses into final answer
Worker Agent:
- Receives subtask with worker-specific system prompt
- Performs multi-turn tool-integrated planning (search, scrape, analyze)
- Returns summarized result to planner
- Maintains isolated context to prevent token overflow
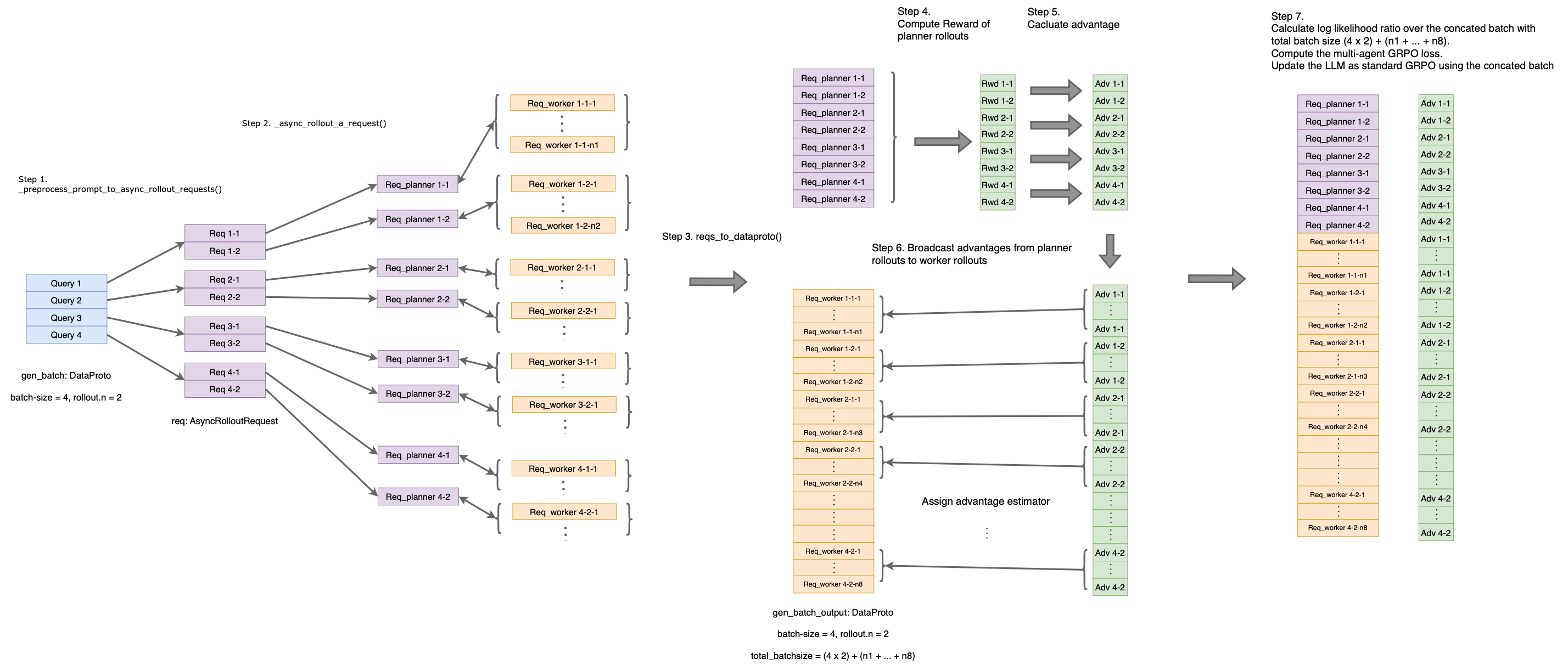
Credit Assignment:
- Final answer accuracy determines the reward
- Reward is normalized across all planner-worker rollout groups
- Gradient flows to both planner actions and worker actions proportionally
Visualization of MATPO implementation.
Quick Start
Prerequisites:
- Python 3.10 or higher
- CUDA 12.4+ (for GPU support)
- 16 x (8 x 80G-A800) GPUs (for training with Qwen3-14B-base)
Clone the repository.
git clone https://github.com/mzf666/MATPO.git
cd MATPO
For prerequisites installation (CUDA, cuDNN, Apex), we recommend following the verl prerequisites guide which provides detailed instructions for:
- CUDA: Version >= 12.4
- cuDNN: Version >= 9.8.0
- Apex
Setup environment and install dependencies.
conda create -n matpo python==3.10 -y
conda activate matpo
bash examples/sglang_multiturn/install.sh
Setup Node.js for Serper API support.
MCP (Model Context Protocol) requires Node.js to run MCP servers. Node.js version 18+ is recommended for optimal compatibility with MCP tools.
target_path=YOUR_TARGET_PATH
# Download Node.js binary (example for Linux x64)
wget https://nodejs.org/dist/v24.2.0/node-v24.2.0-linux-x64.tar.xz
# Extract to your target path
tar -xf node-v24.2.0-linux-x64.tar.xz -C $target_path
# Add to PATH
export NODEJS_HOME=$target_path/node-v24.2.0-linux-x64
export PATH=$NODEJS_HOME/bin:$PATH
export NODE_SHARED=$target_path/node-shared/node_modules
export PATH=$NODE_SHARED/.bin:$PATH
# Verify installation
node --version
npm --version
# Install serper mcp server
mkdir -p $target_path/node-shared
cd $target_path/node-shared
npm init -y
npm install serper-search-scrape-mcp-server
Configure the Node.js paths and HTTP / HTTPS proxies (if necessary) in the examples/sglang_multiturn/launch.sh script properly.
Download the training and testing datasets to the data directory. The prerpocessed datasets can be downloaded here.
Train a Qwen3-14B-base model with MATPO on the MuSiQue dataset and evaluate on the GAIA-text datasets:
# tested on 16 x (8 x 80G-A800) nodes
export SERPER_API_KEY="YOUR_SERPER_API_KEY" && \
export OPENAI_API_KEY="YOUR_OPENAI_API_KEY" && \
export WANDB_API_KEY="YOUR_WANDB_API_KEY" && \
export SINGLENODE=true && \
export RAY_DEBUG=legacy && \
export HYDRA_FULL_ERROR=1 && \
source YOUR_CONDA_PATH activate matpo && \
cd YOUR_PROJECT_PATH && \
bash examples/sglang_multiturn/launch.sh \
examples/sglang_multiturn/qwen3-14b_musique_MATPO.sh
Experiments and Results
Main Results
MATPO consistently outperforms single-agent GRPO baselines across all benchmarks:
| Method | GAIA-text | WebWalkerQA | FRAMES | Relative Average Improvement |
|---|---|---|---|---|
| Single-Agent GRPO | 32.16% | 30.14% | 56.22% | - |
| MATPO (Ours) | 42.60% | 33.00% | 63.64% | +18.38% |
Training Configuration
- Base Model: Qwen3-14B-base
- Training Dataset: Filtered MuSiQue dataset.
- Training Steps: 180 steps
- Rollouts per Query: 8 (for group normalization)
- Reward Function: 0.9 × accuracy + 0.1 × tool_format_reward
Model Checkpoints and Rollouts
We release the trained Qwen3-14B-base model checkpoints at the 180th training step of both single-agent GRPO and MATPO.
The associated model rollouts across various training steps can be found here.
Key Findings
More Stable Training: MATPO exhibits more stable learning curves and avoids catastrophic performance drops observed in single-agent training
Robustness to Noise: Multi-agent decomposition effectively isolates noisy tool responses, preventing them from interfering with high-level planning
Better Credit Assignment: Principled reward distribution across planner and worker rollouts leads to more effective learning
Practical Implementation Tips
Based on our experiments, we recommend:
- Final Summary: Final summaries from worker agents are critical for clean planner-worker interfaces
- Query Recap: Recapping original user query in worker prompt significantly improves performance
- URL Blocking: Remember to blocking HuggingFace search results to avoid data leakage
Citation
If you find MATPO helpful in your research, please consider citing our paper:
@misc{mo2025multiagenttoolintegratedpolicyoptimization,
title={Multi-Agent Tool-Integrated Policy Optimization},
author={Zhanfeng Mo and Xingxuan Li and Yuntao Chen and Lidong Bing},
year={2025},
eprint={2510.04678},
archivePrefix={arXiv},
primaryClass={cs.CL},
url={https://arxiv.org/abs/2510.04678},
}
Acknowledgments
We would like to thank:
- VolcEngine for developing and open-sourcing veRL, the RL training framework that powers MATPO
- Alibaba Cloud for the Qwen3 model series
- Google for the Serper API that enables web search capabilities
- The authors of GAIA, WebWalkerQA, FRAMES, and MuSiQue datasets
- The open-source community for valuable feedback and contributions
FAQ
Q: What's the difference between MATPO and traditional multi-agent systems?
MATPO uses a single LLM to play multiple agent roles via different system prompts, rather than deploying separate models. This offers:
- Lower infrastructure complexity
- Better parameter efficiency
- Easier deployment and maintenance
- Compatible with existing RL frameworks
Q: Can I use MATPO with models other than Qwen3?
Yes! MATPO is model-agnostic. You can use any decoder-only LLM that supports tool calling and multi-turn conversations. We've tested with Qwen3-14B-base, but models like Llama 3, Mistral, or other reasoning-capable LLMs should work.
Q: How many GPUs do I need for training?
For Qwen3-14B-base, we recommend:
- Training: 8x A100/A800 GPUs (80GB)
- Inference: 1-2x A100/A800 GPUs (40GB/80GB)
Q: How does MATPO handle credit assignment?
MATPO extends GRPO with principled credit assignment:
- The planner's final answer determines the accuracy reward
- This reward is normalized across all rollouts in a group
- Gradients flow proportionally to both planner and worker actions
- Worker agents receive the same advantage value as their parent planner rollout
See our paper for more details.
Q: Can I use MATPO for tasks other than web search?
Absolutely! While our paper focuses on web search, MATPO's framework is general. You can extend it to:
- Code generation with execution feedback
- Scientific reasoning with calculator tools
- Data analysis with pandas/SQL tools
- Any multi-turn task with verifiable rewards
Q: How stable is MATPO training compared to single-agent RL?
MATPO is significantly more stable. Our experiments show:
- Single-agent GRPO often suffers catastrophic drops after step 120
- MATPO maintains steady improvement throughout training
- Multi-agent structure isolates noisy tool responses, preventing interference
See Figure 4 in our paper for training curves.
Q: Do I need to block HuggingFace URLs during training?
For research integrity, yes - especially if your evaluation benchmarks are hosted on HuggingFace. This prevents models from "cheating" by finding ground-truth answers online.
For production systems with no data leakage concerns, this is optional.
Star ⭐ this repository if you find it helpful!
- Downloads last month
- 384


