Hugging Face's logo Hugging Face
  • Models
  • Datasets
  • Spaces
  • Docs
  • Enterprise
  • Pricing

  • Log In
  • Sign Up

Remade-AI
/
Dogs

Text-to-Video
Diffusers
English
text-to-image
lora
template:diffusion-lora
Model card Files Files and versions
xet
Community
Dogs / workflow
216 kB
  • 1 contributor
History: 1 commit
Remade's picture
Remade
Upload 2 files
f4cf3d8 verified 10 months ago
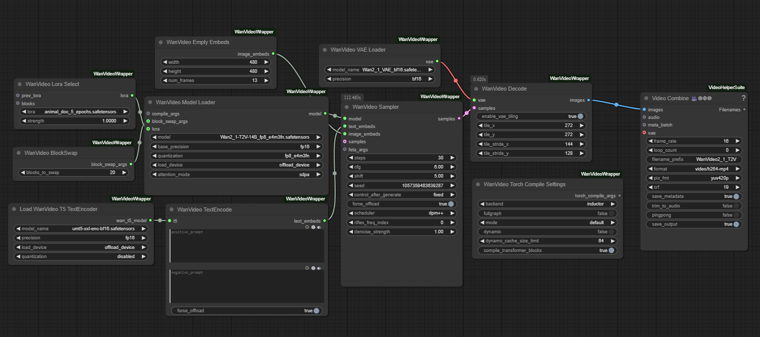
  • wan_txt2vid_lora_workflow.json
    11.7 kB
    Upload 2 files 10 months ago
  • workflow_screenshot.png
    204 kB
    xet
    Upload 2 files 10 months ago